EDATEC ED-IPC3630 Raspberry Pi CM5 Industrial Box PCs
EDATEC ED-IPC3630 Raspberry Pi CM5 Industrial Box PCs are high-reliability industrial computers based on the Raspberry Pi CM5 Module. EDATEC ED-IPC3630 provides common interfaces, such as HDMI, USB, Ethernet, RS232, DI, DO, and CAN. These industrial box PCs support access to a network through Wi-Fi®, Ethernet, and 4G. An integrated supercapacitor (optional backup power supply), real-time clock (RTC), Watch Dog, EEPROM, and encryption chip enhance the ease of use and reliability of the product, which is ideal for industrial control and the Internet of Things (IoT).Features
- Broadcom BCM2712, quad-core Arm® Cortex®-A76 (Arm v8) 64-bit SoC at 2.4GHz
- Up to 16GB LPDDR4 RAM and 64GB eMMC storage, supports micro-SD card and M.2 NVMe SSD storage expansion
- Dual LANs, 1x Gigabit Ethernet, and 1x 100M Ethernet
- 4x isolated RS232/RS485 with electrostatic and surge protection
- 2x isolated CANs with LED indicator, support CAN 2.0B standard
- 8x isolated DI with LED indicator, supports AC input
- 8x isolated DO with LED indicator, supports overcurrent protection
- 2.4GHz and 5GHz Wi-Fi, BLUETOOTH®, and 4G LTE
- Optional CODESYS control for Raspberry Pi MC SL
- 9VDC to 36VDC wide input voltage range with reverse polarity, overvoltage, and overcurrent protection
- Integrated supercapacitor backup power (optional), RTC, Watch Dog, EEPROM, and encryption chip
- -25°C to +60°C temperature range for working environment
- High-quality metal case, compatible with DIN-rail installation
Applications
- IoT
- Real-time data processing
- Industrial automation and control
- Industrial sensors
- Machine vision
Additional Resources
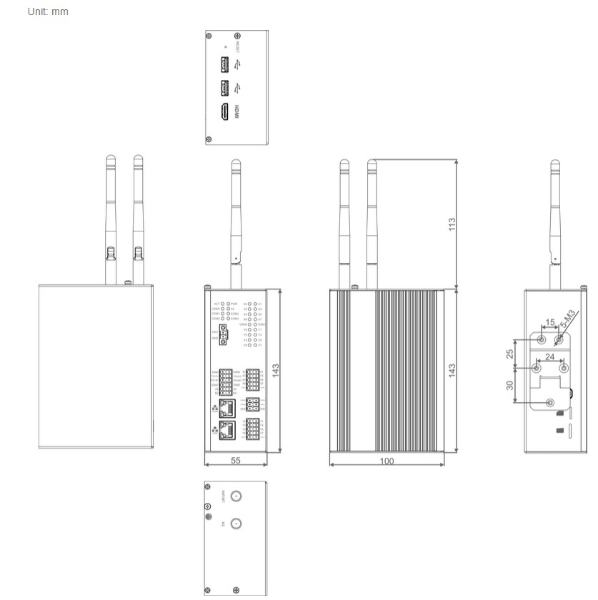
Dimensions
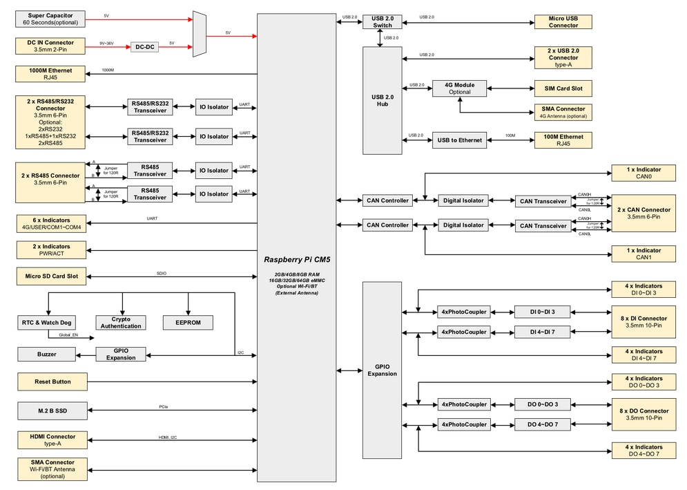
System Diagram
Published: 2025-03-07
| Updated: 2025-03-13
